I am having issues with decimal numbers in my Power BI model created with TimeXtender XMLA endpoint (version 7026.1).
No matter the precision of my datatype on SQL server it seems like all values are forced into a rounded 4 decimal size. Is there a setting hiding somewhere to prevent this behavior?
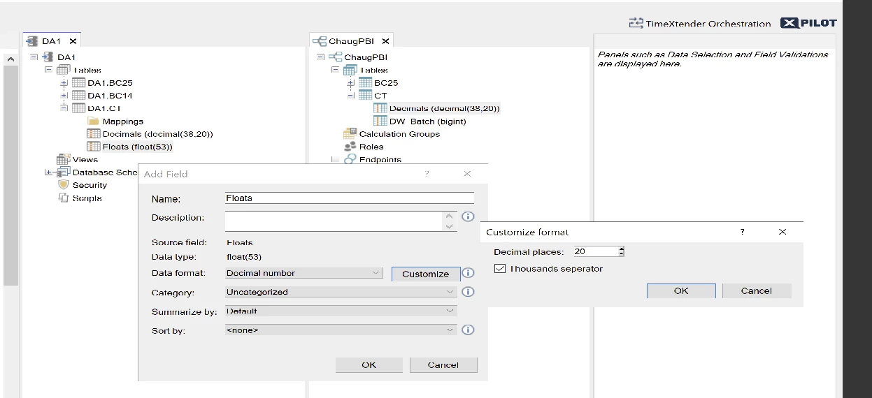
Below are examples or test data to demonstrate the behavior.
Inspecting the model with tabular editor it seems all decimal fields are stored as fixed decimal rather than the expected double






